I downloaded the windows zip file and followed the following instructions:
Extract the zip file into a folder, e.g. C:\Program Files\Java\ and it will create a jdk-11 folder (where the bin folder is a direct sub-folder). You may need Administrator privileges to extract the zip file to this location.
It did not create the jdk-11 folder?
I downloaded the windows zip file and followed the following instructions:
Extract the zip file into a folder, e.g. C:\Program Files\Java\ and it will create a jdk-11 folder (where the bin folder is a direct sub-folder). You may need Administrator privileges to extract the zip file to this location.
I have continued with the insolation process and After setting the Pat and Java_Home paths I tried to test and I get following response when I tried to use the java -version command. Do you have a suggestion for what I missed?
Thanks
Jeff
Hi Ria,
I have continued with the insolation process and After setting the Pat and Java_Home paths I tried to test and I get following response when I tried to use the java -version command. Do you have a suggestion for what I missed?
Hello, when the java command is not recognized, it does not know if it is installed. The path in the "Path" variable may not be correct. To make sure, could you copy the path from the file browser input (double click or right click copy path as text)? Let us know.
Regards.
Hello, when the java command is not recognized, it does not know if it is installed. The path in the "Path" variable may not be correct. To make sure, could you copy the path from the file browser input (double click or right click copy path as text)? Let us know.
Hello, sorry for the inconvenience, could you make sure you are editing the path of System. Also check that in the 'bin' folder you have a 'java.exe' file and that once the environment variable is edited, close all console windows and reopen it. let me know how it goes.
Regards.
Hello, sorry for the inconvenience, could you make sure you are editing the path of System. Also check that in the 'bin' folder you have a 'java.exe' file and that once the environment variable is edited, close all console windows and reopen it. let me know how it goes.
Hello, could you confirm if all the files in the jdk-11.0.0.1 folder have read and write permissions for the user Jeff. For example, could you try running "java -version" inside the "bin" folder of jdk-11.0.0.1?
Let us know.
Regards.
Hello, could you confirm if all the files in the jdk-11.0.0.1 folder have read and write permissions for the user Jeff. For example, could you try running "java -version" inside the "bin" folder of jdk-11.0.0.1?
In Java Settings click on the Projects tab. Select “ModulePath” and add all the JavaFX modules that you’ll find in ‘javafx’ folder inside the ‘JustinmindPluginSDK’ folder using the option Add External JARS.
For Windows : JustinmindPluginSDK/javafx/lib
This is the current instructions:
In Java Settings click on the Projects tab. Select “ModulePath” and add all the JavaFX modules that you’ll find in ‘javafx’ folder inside the ‘JustinmindPluginSDK’ folder using the option Add External JARS.
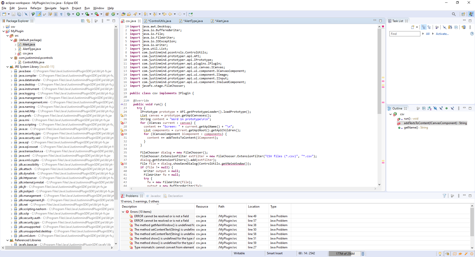
I was able to continue with the process, thank you for your help. I tried to copy in your sample code "Example: export all texts to a CSV file". I named the New Java class csv. When I copied the code I ended up several error messages. Other then replacing TestPlugin for csv what else should change? I attached a screen shot from the eclipse workspace.
Thanks
Jeff
Hi Ria,
I was able to continue with the process, thank you for your help. I tried to copy in your sample code "Example: export all texts to a CSV file". I named the New Java class csv. When I copied the code I ended up several error messages. Other then replacing TestPlugin for csv what else should change? I attached a screen shot from the eclipse workspace.
Hello, we are sorry for the inconvenience, the plug in is used to collect information from your project, not from simulation, could you confirm if you are trying to collect information from your .vp?
Regards.
Hello, we are sorry for the inconvenience, the plug in is used to collect information from your project, not from simulation, could you confirm if you are trying to collect information from your .vp?
Hello, it is not possible to save information permanently from data that is entered in a form of a prototype in simulation, at the moment we do not have any feature that allows this because the prototypes are not intended as a final product.
Regards.
Hello, it is not possible to save information permanently from data that is entered in a form of a prototype in simulation, at the moment we do not have any feature that allows this because the prototypes are not intended as a final product.
Hello, this is possible by creating your plug in, I leave you more information here: https://www.justinmind.com/support/how-to-use-justinminds-api/
Regards.
Hello, this is possible by creating your plug in, I leave you more information here: https://www.justinmind.com/support/how-to-use-justinminds-api/
Regards.
I downloaded the windows zip file and followed the following instructions:
Extract the zip file into a folder, e.g. C:\Program Files\Java\ and it will create a jdk-11 folder (where the bin folder is a direct sub-folder). You may need Administrator privileges to extract the zip file to this location.
It did not create the jdk-11 folder?
I downloaded the windows zip file and followed the following instructions:
Extract the zip file into a folder, e.g. C:\Program Files\Java\ and it will create a jdk-11 folder (where the bin folder is a direct sub-folder). You may need Administrator privileges to extract the zip file to this location.
It did not create the jdk-11 folder?
Hello, we apologize for the inconveniences, I leave you the link where you can download what you need: https://download.java.net/openjdk/jdk11.0.0.1/ri/openjdk-11.0.0.1_windows-x64_bin.zip this Information will be included in future updates.
Regards.
Hello, we apologize for the inconveniences, I leave you the link where you can download what you need: https://download.java.net/openjdk/jdk11.0.0.1/ri/openjdk-11.0.0.1_windows-x64_bin.zip this Information will be included in future updates.
Regards.
Hi Ria,
I have continued with the insolation process and After setting the Pat and Java_Home paths I tried to test and I get following response when I tried to use the java -version command. Do you have a suggestion for what I missed?
Thanks
Jeff
Hi Ria,
I have continued with the insolation process and After setting the Pat and Java_Home paths I tried to test and I get following response when I tried to use the java -version command. Do you have a suggestion for what I missed?
Thanks
Jeff
Hi Ria,
I think I am missing a step, I have matched the Path variable to the folder that I extracted the zip file to:
I have the zip file downloaded and extracted in the Java folder but how do I install it?
Thanks
Jeff
Hi Ria,
I think I am missing a step, I have matched the Path variable to the folder that I extracted the zip file to:
I have the zip file downloaded and extracted in the Java folder but how do I install it?
Thanks
Jeff
Hello, sorry for the inconvenience, could you make sure you are editing the path of System. Also check that in the 'bin' folder you have a 'java.exe' file and that once the environment variable is edited, close all console windows and reopen it. let me know how it goes.
Regards.
Hello, sorry for the inconvenience, could you make sure you are editing the path of System. Also check that in the 'bin' folder you have a 'java.exe' file and that once the environment variable is edited, close all console windows and reopen it. let me know how it goes.
Regards.
Hi Ria,
I do have the Java.exe file in the following folder:
Hi Ria,
I do have the Java.exe file in the following folder:
Hello, could you confirm if all the files in the jdk-11.0.0.1 folder have read and write permissions for the user Jeff. For example, could you try running "java -version" inside the "bin" folder of jdk-11.0.0.1?
Let us know.
Regards.
Hello, could you confirm if all the files in the jdk-11.0.0.1 folder have read and write permissions for the user Jeff. For example, could you try running "java -version" inside the "bin" folder of jdk-11.0.0.1?
Let us know.
Regards.
Hi Ria,
I got the version info after I added my user's permissions to the folder.
Thank you
I am going back to eclipse set up and when I try to add the JavaFX Modules under the ModulePath I see the following:
I don't see a way to add the other folder?
Thanks
Jeff
Hi Ria,
I got the version info after I added my user's permissions to the folder.
Thank you
I am going back to eclipse set up and when I try to add the JavaFX Modules under the ModulePath I see the following:
I don't see a way to add the other folder?
Thanks
Jeff
This is the current instructions:
In Java Settings click on the Projects tab. Select “ModulePath” and add all the JavaFX modules that you’ll find in ‘javafx’ folder inside the ‘JustinmindPluginSDK’ folder using the option Add External JARS.
For Windows : JustinmindPluginSDK/javafx/lib
This is the current instructions:
In Java Settings click on the Projects tab. Select “ModulePath” and add all the JavaFX modules that you’ll find in ‘javafx’ folder inside the ‘JustinmindPluginSDK’ folder using the option Add External JARS.
For Windows : JustinmindPluginSDK/javafx/lib
Hello, we are sorry for the inconvenience, you have to add the javafx JARs in the "Libraries" tab as shown in the image.
Regards.
Hello, we are sorry for the inconvenience, you have to add the javafx JARs in the "Libraries" tab as shown in the image.
Regards.
Hi Ria,
I was able to continue with the process, thank you for your help. I tried to copy in your sample code "Example: export all texts to a CSV file". I named the New Java class csv. When I copied the code I ended up several error messages. Other then replacing TestPlugin for csv what else should change? I attached a screen shot from the eclipse workspace.
Thanks
Jeff
Hi Ria,
I was able to continue with the process, thank you for your help. I tried to copy in your sample code "Example: export all texts to a CSV file". I named the New Java class csv. When I copied the code I ended up several error messages. Other then replacing TestPlugin for csv what else should change? I attached a screen shot from the eclipse workspace.
Thanks
Jeff
Also attached is the JAR error that were generated when I tried to export to a JAR file
Also attached is the JAR error that were generated when I tried to export to a JAR file
Hello, it is missing to specify the type of the lists, you also need to have the com.justinmind.controls jar in the classpath.
Regards.
Hello, it is missing to specify the type of the lists, you also need to have the com.justinmind.controls jar in the classpath.
Regards.
Hi Ria,
Sorry, I am not sure I understand what I need to add? I did setup a data master and I have a csv file with the same name as the data master.
Thanks
Jeff
Hi Ria,
Sorry, I am not sure I understand what I need to add? I did setup a data master and I have a csv file with the same name as the data master.
Thanks
Jeff
Hello, we are sorry for the inconvenience, the plug in is used to collect information from your project, not from simulation, could you confirm if you are trying to collect information from your .vp?
Regards.
Hello, we are sorry for the inconvenience, the plug in is used to collect information from your project, not from simulation, could you confirm if you are trying to collect information from your .vp?
Regards.
Hi Ria,
I am looking for a way to save data while running the app, is this not possible?
Thanks
Jeff
Hi Ria,
I am looking for a way to save data while running the app, is this not possible?
Thanks
Jeff
Hello, with the plug in you can save information from the program, not from the simulation.
Regards.
Hello, with the plug in you can save information from the program, not from the simulation.
Regards.
Hi Ria,
Sorry, this is disappointing. This is what I was asking originally and thought you said it was possible?
How do you save anything permanently from a form?
Example, new user
Hi Ria,
Sorry, this is disappointing. This is what I was asking originally and thought you said it was possible?
How do you save anything permanently from a form?
Example, new user
Hello, it is not possible to save information permanently from data that is entered in a form of a prototype in simulation, at the moment we do not have any feature that allows this because the prototypes are not intended as a final product.
Regards.
Hello, it is not possible to save information permanently from data that is entered in a form of a prototype in simulation, at the moment we do not have any feature that allows this because the prototypes are not intended as a final product.
Regards.
Hi
It might not be the answer that I wanted, but thank you for confirming
Thanks
Jeff
Hi
It might not be the answer that I wanted, but thank you for confirming
Thanks
Jeff
Replies have been locked on this page!